Anzeige
Diese Webseite verwendet Affiliate-Links. Erfolgt eine Bestellung oder ein Kauf über diese Links, erhält trusted eine Provision vom jeweiligen Anbieter. Das ermöglicht es uns, Ihnen unseren Service und unsere Inhalte kostenlos zur Verfügung zu stellen. Die Provision hat keinen Einfluss auf unsere Bewertung oder unser Ranking! Wir bewerten stets neutral und unabhängig.
Website

Website bei Google anmelden: So geht’s

Du willst in den Google-Suchergebnissen ganz oben landen? Dann solltest du deine Webseite am besten manuell bei Google anmelden. Wie du das in nur wenigen Schritten selbst machst, zeige ich dir in diesem Tutorial. Auf geht’s!

Was lerne ich hier?

Als Unternehmen hast du natürlich Interesse daran, dass dich User gut im Internet finden können und zu potenziellen Kund:innen werden. Aber wie erreichst du das? Starten wir doch mal mit einem Eintrag bei der größten Suchmaschine der Welt, mit einem Marktanteil von ca. 83 %: Google!

Mit so einer Beliebtheit ist es nicht verwunderlich, dass Google pro Monat weit über 80 Milliarden Websitebesuche generiert. Eine ganze Menge Traffic, von dem du profitieren kannst. Die sicherste Methode, um auch was von diesem Kuchen abzubekommen ist, dein Unternehmen sowie deine Website im Google Index listen zu lassen.

Außerdem stärkst du so das Vertrauen und deine Glaubwürdigkeit bei deiner Zielgruppe. Denn inzwischen gilt für viele User “Wenn es nicht auf Google ist, gibt es das nicht”.

Es ist also definitiv sinnvoll, sich die Zeit zu nehmen und sein Unternehmen bei Google einzutragen. Aber ist das nicht superkompliziert?

Nö, tatsächlich nicht! Ich bin Julia von trusted, Expertin für Websites und E-Commerce. Ich zeige dir in diesem Tutorial, wie du stressfrei ein Google-Konto anlegst, deine Webseite indexieren lässt, dein Unternehmen auf Google MyBusiness platzierst und was du dabei beachten musst. Klingt gut? Dann lass uns loslegen!

1. Google-Account anlegen

Bevor wir deine Website bei Google anmelden, möchte ich noch eine kleine Sache klären: Es gibt unterschiedliche Typen von Google-Konten. Das sind die privaten Konten, die Unternehmenskonten und Konten für Kinder. Letztere klammern wir hier mal aus.

Du brauchst für einen Unternehmenseintrag aber nicht unbedingt ein Unternehmenskonto. Du kannst auch mit einem privaten (und somit kostenlosen) Konto ein Unternehmensprofil anlegen.

Info: Der größte Unterschied zwischen den Kontotypen: Private Konten haben Zugriff auf alle Google Tools (YouTube und Co.), während Unternehmenskonten auf Kollaborationstools wie Drive und dergleichen beschränkt sind. Zudem haben Unternehmenskonten die Möglichkeit, ihre Domain in einer geschäftlichen Mailadresse zu nutzen. Also zum Beispiel “[email protected]”.

Nachdem wir das geklärt haben, machen wir uns daran, ein (privates) Konto anzulegen. Damit du auch möglichst gut folgen kannst, exerziere ich die ganzen Schritte für mein fiktives italienisches Restaurant “Trattoria Trustino” einfach mal mit.

Schritt-für-Schritt-Anleitung

Also, rollen wir die Ärmel hoch! Um deine Website bei Google anmelden zu können, brauchst du wie gesagt einen Google-Account. Das kann durchaus ein bestehendes Konto sein. Es ergibt aber Sinn, für eine saubere Trennung deiner geschäftlichen und privaten Accounts einen eigenen für dein Business anzulegen.

Und das tust du wie folgt:

1. Rufe zuerst die Anmeldeseite für Google-Konten auf. Klicke auf hier oben rechts auf “Konto erstellen”.

Um deine Website bei Google anmelden zu dürfen, brauchst du ein Google-Konto
Um deine Website bei Google anmelden zu dürfen, brauchst du ein Google-Konto
Screenshot: trusted.de
Quelle: google.com

2. Gib deinen Nutzernamen und Geburtstag ein. Der Nachname ist optional.

Nach dem Geburtstag wird gefragt, um sicherzustellen, dass bestimmte Dienste, die ein Mindestalter erfordern, nicht von zu jungen Usern verwendet werden.

Es gibt obendrein die Angabe des Geschlechts; aber auch die ist optional und nur eine Ergänzung des Profils. Du findest hier die Optionen männlich, weiblich, “Ich möchte das nicht beantworten” und “Benutzerdefiniert”.

Wähle hier einfach aus, was dir sinnig erscheint. In meinem Beispiel habe ich den Geburtstag der Restaurant-Betreiberin gewählt und kein Geschlecht angegeben.

3. Nun geht es an die Wahl deiner Gmail-Adresse. Die kannst du entweder bereits vorher angelegt haben, aus den Vorschlägen bei der Kontoerstellung wählen oder direkt mit dem Konto neu anlegen.

Du willst keine Gmail-Adresse verwenden? Auch okay! Dann verbinde eine externe, bestehende E-Mail-Adresse mit dem Konto.

Info: Wenn du dir eine Gmail-Adresse erstellst, kommt diese automatisch mit einem zugehörigen Google-Konto.

Wähle eine Gmail-Adresse aus den Vorschlägen, kreiere sie selbst oder verbinde eine externe Adresse
Wähle eine Gmail-Adresse aus den Vorschlägen, kreiere sie selbst oder verbinde eine externe Adresse
Screenshot: trusted.de
Quelle: google.com

4. Als Nächstes ein wichtiger Punkt: Dein Passwort!

Gib ein starkes Passwort ein und bestätige es. Vermeide auf jeden Fall Passwörter, die leicht zu erraten sind wie “123456” oder “Passwort”. Dabei ist es wichtig, dein Passwort an einem sicheren Ort zu hinterlegen. So stellst du sicher, dass du zu einem späteren Zeitpunkt wieder in dein Konto kommst.

Gib im Anschluss eine Wiederherstellungsadresse ein, um bei Problemen mit deinem Konto wieder Zugriff darauf zu erhalten. Zum Beispiel, wenn dein Konto gehackt wurde oder du dein Passwort nicht mehr findest.

Eine Backup-Adresse zur Kontowiederherstellung würde ich dir dringend empfehlen
Eine Backup-Adresse zur Kontowiederherstellung würde ich dir dringend empfehlen
Screenshot: trusted.de
Quelle: google.com

Tipp: Wenn du dein Passwort auf einem Mobilgerät eingibst, wird beim ersten Buchstaben nicht zwischen Groß- und Kleinschreibung unterschieden.

5. Überprüfe im Anschluss deine Angaben und bestätige mit “Weiter”.

6. Im nächsten Schritt hast du die Möglichkeit, deine Vorlieben für personalisierte Werbung einzustellen. Das überlasse ich ganz dir. Hier geht es vor allem darum, wann du wo personalisierte Werbung eingeblendet bekommst.

Kümmere dich um deine Datenschutz-Einstellungen
Kümmere dich um deine Datenschutz-Einstellungen
Screenshot: trusted.de
Quelle: google.com

7. Hast du das erledigt, landest du in der Verwaltung deines Google-Accounts. Hier kannst du dann die wichtigsten Einstellungen vornehmen, wie deine bevorzugte Backend-Sprache (in meinem Fall Deutsch) oder eine Telefonnummer hinterlegen, um bei Problemen später per Telefon wieder in deinen Account zu kommen.

Damit hast du erfolgreich deinen Google-Account angelegt. Glückwunsch!

Passe im Backend Infos wie deine bevorzugte Sprache oder dein Logo an
Passe im Backend Infos wie deine bevorzugte Sprache oder dein Logo an
Screenshot: trusted.de
Quelle: google.com

Du hast bei der Eingabe deiner Daten doch einen Fehler entdeckt? Dann kannst du in der Verwaltung jederzeit einige der Angaben anpassen und ändern. Ich würde dir hier einen kurzen Check empfehlen, bevor wir deine Website bei Google anmelden.

In meinem Fall habe ich zum Beispiel den Namen des Accounts zu “Trattoria Trustino” geändert, um ihn in meiner Sammlung von Accounts klar unterscheiden zu können.

Einige Informationen können auch später noch abgeändert werden
Einige Informationen können auch später noch abgeändert werden
Screenshot: trusted.de
Quelle: google.com

Zudem habe ich in den Einstellungen mein Profilbild geändert und mein Unternehmenslogo eingefügt.

Anpassungen wie dein Logo als Profilbild runden dein Konto ab
Anpassungen wie dein Logo als Profilbild runden dein Konto ab
Screenshot: trusted.de
Quelle: google.com

Was muss ich dabei beachten?

Wichtig ist, dass du deine Anmeldedaten an einer sicheren Stelle verwahrt hast. Zum Beispiel auf einem Zettel, den du aus Sicherheitsgründen bitte nicht direkt neben deinem Arbeits-PC platzierst.

Eine Alternative sind zum Beispiel sichere Passwortmanager.

Warum mache ich das eigentlich?

Um eine Website bei Google anmelden zu können, brauchst du Zugriff auf die Google Search Console. Und an die kommst du wiederum nur mit einem Google-Account. Darum machen wir uns hier die Mühe, einen eigenen Account anzulegen.

2. Website in der Search Console anmelden

Der Google-Account steht. Nun geht es darum, deine Website in der Google Search Console anzumelden. Wie das geht, erfährst du hier ebenfalls in einer eigenen Anleitung.

Schritt-für-Schritt-Anleitung

1. Du beginnst zuerst mit der Anmeldung in der Search Console. Du kannst nach dieser einfach googeln oder diesem Link folgen. Klicke auf “Jetzt starten”.

2. Wähle das passende Konto aus und melde dich in der Console an. Netter Nebeneffekt: Die Console ist bereits voll eingerichtet, die musst du nicht manuell aufsetzen.

3. Was wir aber tun müssen, ist, deine Website mit der Console zu verbinden. Dafür klickst du oben links auf “Property hinzufügen”. Du solltest dann folgendes Fenster sehen:

Um deine Website bei Google anmelden zu können, brauchst du eine neue Property
Um deine Website bei Google anmelden zu können, brauchst du eine neue Property
Screenshot: trusted.de
Quelle: google.com

Wie du siehst, gibt es nun zwei angebotene Wege, die “Property-Typ” genannt werden: die Anmeldung per Domain und die per URL-Präfix.

Domain und URL-Präfix – wo ist der Unterschied?

Bei der Variante “Domain” werden alle Unterseiten mit Subdomains und mehreren Protokollen (http und https) erfasst. Also zum Beispiel “www.DeineDomin.de” und “https://Support.DeineDomain.de”. Bei “URL-Präfix” konzentriert sich die Search Console nur auf deine angegebene URL und ihre Unterseiten und deckt nur einen Protokolltyp ab. “Deine Domain.de/kontakt” wird hier also getrackt, die Subdomain “Support.DeineDomain.de” aber nicht.

Ist Domain oder URL-Präfix besser für meine Page?

Das kommt vor allem auf die Struktur deiner Seite an. Für eine große und komplexe Page empfehlen Profis die Einrichtung von mehreren URL-Präfix-Properties. Grund: Die Search Console kann nur 1.000 URLs am Tag speichern und auswerten. Hier greift eine einzelne Domain-Property nicht weit genug. Wenn deine Seite klein und nicht zu verschachtelt ist, bietet sich die Domain-Property eher an.

Ist die Wahl der Property wichtig für mein Google-Ranking?

Ob du Domain oder URL-Präfix wählst, macht für dein Google Ranking keinen Unterschied. Sorge nur möglichst dafür, dass deine komplette Seite von den Properties abgedeckt wird, damit Google diese zuverlässig crawlt.

Verwendest du (wie ich) eine kostenlose Subdomain, die auf einen Pfad endet, dann funktioniert die Einrichtung per Domain nicht. Nutze stattdessen die Einrichtung per URL-Präfix oder lege dir eine eigene Custom-Domain zu.

Anmeldung per Domain

Beginnen wir klassisch von rechts nach links: Deine Website bei Google anmelden per Domain!

1. Domain-Property wählen und Domain eingeben

Klicke zunächst auf den Property-Typ “Domain” und gebe deine Domain ein, die du für deine Website gewählt hast.

Hier gibt es allerdings einige Dinge zu beachten, bevor wir weitermachen:

Klicke auf den Property-Typ “Domain”
Klicke auf den Property-Typ “Domain”
Screenshot: trusted.de
Quelle: google.com

Wichtig: Die komplette Domainbezeichnung mit Protokoll oder Pfad (z. B. “https:// …“ oder “ … /Unterseite/”) funktionieren hier nicht. Auch auf “www. …” solltest du verzichten, da Google automatisch dieses Präfix berücksichtigt. Gib also am besten einfach die Adresse in der Form “MeineSeite.de” ein.

Damit du einen Überblick erhältst, welche Domains du mit dieser Methode abdeckst, habe ich hier ein Beispiel für dich vorbereitet. Wenn du die Domain-Property wählst und als Domain “MeineSeite.de” angibst, erfasst die Search Console automatisch zum Beispiel folgende URLs:

  • http://MeineSeite.de
  • https://MeineSeite.de
  • https://MeineSeite.de/kontakt
  • https://m.MeineSeite.de
  • https://Support.MeineSeite.de/faq

Was zum Beispiel nicht erfasst wird, sind alternative Top-Level-Domains. Hast du also zum Beispiel auch die Adresse MeineSeite.com gekauft, brauchst du für diese Domain einen zusätzlichen Eintrag.

Außerdem solltest du darauf achten, dass deine angegebene Domain immer die “höchste” Ebene ist, die erfasst wird. Gibst du zum Beispiel die Subdomain “Support.MeineSeite.de” als Property ein, werden Informationen zur übergeordneten Domain “MeineSeite.de” nicht erfasst.

Klar so weit? Dann machen wir uns jetzt an den Rest der Domain-Einrichtung!

Hast du deine Domain eingegeben, kommst du mit “Weiter” zur Bestätigung der Domain-Inhaberschaft. Du musst also beweisen, dass du nicht irgendeine Domain trackst, sondern dir die Adresse wirklich gehört.

Wir nutzen die TXT-Einrichtung, also stelle sicher, dass im Fenster ganz oben der Eintragstyp TXT ausgewählt ist.

Bestätige deine Domain per TXT
Bestätige deine Domain per TXT
Screenshot: trusted.de
Quelle: google.com

2. Domain-Inhaberschaft bestätigen per TXT-Datei

Öffne einen neuen Tab oder ein neues Fenster und logge dich beim Anbieter deiner Website-Domain ein. Welcher Anbieter das ist, hängt davon ab, woher du deine Domain konkret hast.

Hast du sie zum Beispiel als Teil eines Homepage-Baukastens bekommen, ist der Anbieter des Homepage-Baukastens deine Anlaufstelle. Bei externen Domains, sind es die jeweiligen Anbieter, wo du die Domain gekauft hast. So weit, so logisch.

3. DNS-Eintrag anlegen

Je nach Anbieter sehen die Interfaces immer etwas unterschiedlich aus, der Vorgang ist aber immer derselbe.

  • Navigiere im Konto zur Domain-Verwaltung
  • Suche nach der Option, mit der du einen neuen DNS Eintrag hinzufügst
  • Gib als Methode “TXT-Eintrag” an
  • Kopiere den TXT-Eintrag aus der Search Console und füge ihn in deiner Domainverwaltung ein. Speichere das Ganze
  • Wechsle wieder in die Search Console und klicke auf “Bestätigen”
Das Anlegen eines neuen DNS-Eintrags funktioniert bei vielen Anbietern gleich
Das Anlegen eines neuen DNS-Eintrags funktioniert bei vielen Anbietern gleich
Screenshot: trusted.de
Quelle: wix.com

Bei meinem Beispiel aus Wix würde dich der Weg über dein Backend zu den Domains führen.

Dort klickst du auf die drei Punkte hinter der Domain und dann auf “DNS-Einträge verwalten”. Wähle den Eintragstyp “TXT” und im Anschluss “Eintrag hinzufügen”. Kopiere den TXT-Eintrag aus der Search Console in das passende Feld ein und speichere den Eintrag.

Ein anderes Beispiel: Beim Hosting-Anbieter ALL-INKL lautet der Pfad “DNS-Einstellungen” → “Domain bearbeiten” → “Neuer DNS-Eintrag” → “TYP = TXT”. Dann bei “Data” das TXT-File einfügen und speichern. Fertig! Du siehst, der Prozess läuft immer ähnlich ab, du musst also keine Angst haben, etwas falsch zu machen.

Was wir hier im Endeffekt tun ist, Google einen Beweis zu liefern, dass wir die rechtmäßigen Besitzer der Domain sind. Erst dann dürfen wir die zugehörige Website bei Google anmelden und Metriken zur Seite tracken.

Tipp: Es kann zu Fehlermeldungen beim Bestätigen in der Search Console kommen. Einfach ein paar Minuten warten, dann erneut versuchen.

Hat alles geklappt, bietet Google dir die Meldung “Zur Property” an. Klicke darauf und mache dann mit dem nächsten Schritt weiter.

Anmeldung per URL-Präfix:

Die Anmeldung per Domain funktioniert bei dir nicht? Dann versuchen wir es mit Typ zwei: Website bei Google anmelden per URL-Präfix!

1. URL-Präfix auswählen und dort die URL der Seite angeben.

Hier beginnst du wie bei der Domain-Property: Klicke den Typ URL-Präfix an und gib deine URL ein. Aber wie auch bei Kollege Domain gibt es ein paar Sachen bei der Domain, die du auf dem Schirm haben solltest:

Die Einrichtung per URL-Präfix läuft ein wenig anders
Die Einrichtung per URL-Präfix läuft ein wenig anders
Screenshot: trusted.de
Quelle: google.com

Im Gegensatz zur Domain-Methode passiert hier die Anmeldung mit der vollen Domain in der Form: https://deinedomain.de. Acht dabei darauf, dass auch die Art des Protokolls eine Rolle spielt, also http vs. https.

Ein Beispiel: Sagen wir, deine eingegebene Domain lautet https://MeineSeite.de. Dann werden folgende URLs erfasst:

  • https://MeineSeite.de
  • https://MeineSeite.de/kontakt/
  • https://MeineSeite.de/kontakt/formular/

Was nicht erfasst wird, sind Subdomains und andere Protokolle. So werden zum Beispiel weder “https://Support.MeineSeite.de” noch “http://MeineSeite.de” von der Console getrackt. Auch für andere Präfixe wie “www. …” musst du eigene Einträge anlegen.

Tipp: Google empfiehlt, Properties mit Pfad komplett anzugeben, also inklusive Schlussstrich (z. B. “https://MeineSeite/Pfad/”)

Um alle Varianten deiner Domain mit Subdomains und anderen Präfixen zu erfassen, legst du für jede Variante einen eigenen Eintrag an. Was auch die Frage beantwortet: Ja, es sind mehrere Einträge gleichzeitig möglich.

2. Domain-Inhaberschaft bestätigen per HTML-Datei

Wenn du deine Domain eingegeben und auf Weiter geklickt hast, musst du die Inhaberschaft deiner Domain nachweisen.

Dir stehen fünf Möglichkeiten zur Verfügung. Google selbst empfiehlt die Bestätigungsmethode per HTML-Datei und diese werden wir auch in diesem Tutorial verwenden.

Info: Die Alternativen sind die Bestätigung per HTML-Meta-Tag, Google Analytics-Konto, Google Tag Manager und per DNS-Eintrag per Domain-Name.

Hier wird es nun ein bisschen technisch, aber keine Angst, das wird schon! Lade dir zunächst die von der Search Console angezeigt Datei herunter und speichere sie an einem Ort auf deinem PC oder Laptop, wo du sie einfach wiederfindest.

Wenn du deine Website bei Google anmelden willst, musst du deine Domaininhaberschaft bestätigen
Wenn du deine Website bei Google anmelden willst, musst du deine Domaininhaberschaft bestätigen
Screenshot: trusted.de
Quelle: google.com

3. HTML-Datei per FTP-Client übertragen

Als Nächstes benötigst du einen FTP-Client wie z. B. Filezilla, Cyberduck oder das Web-FTP im Backend deines Hosters. Installiere den Client und verbinde ihn mit dem Server deines Anbieters.

Info: Ich persönlich nutze FileZilla. Das ist im Netz komplett kostenlos zu haben. Du findest den Download hier.

Das geht aber nur, wenn dein Anbieter das auch erlaubt. Schaue in der Funktionsübersicht, ob “FTP” oder “SFTP” als Service angeboten wird. Wix zum Beispiel erlaubt das bisher nicht. Hier musst du auf alternative Bestätigungswege ausweichen. Dazu weiter unten gleich mehr.

Wie verbinde ich FTP-Client und Webserver?

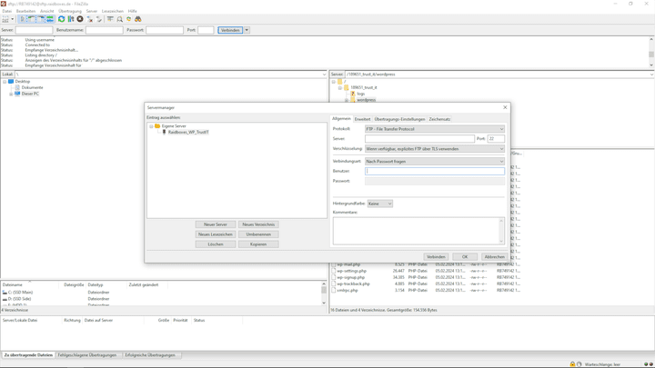
Suche im Backend deines Hosters bzw. Homepage-Baukastens nach den Zugangsdaten für den FTP-Server. Du brauchst den Server-Namen, Benutzernamen, Passwort und Port. Öffne deinen FTP-Client (z. B. FileZilla) und klicke auf “Neuer Server”. Benenne ihn nach deinem Anbieter bzw. Website-Projekt. Gebe dann die Informationen zu Servernamen, Benutzer, Port und Passwort ein. Achte auf die Verbindung; sagt dein Hoster im Backend, dass eine SFTP-Verbindung genutzt werden muss, dann stelle diese im Client ein.

Trage die notwendigen Daten in deinen FTP-Client ein
Trage die notwendigen Daten in deinen FTP-Client ein
Screenshot: trusted.de
Quelle: FileZilla

Ist der Webserver (schon) eingerichtet, dann musst du dich mit dem Server verbinden und im FTP-Client auf der Serverseite den Ordner finden, der deine Website beinhaltet. In meinem Fall ist das bei FileZilla auf der rechten Seite. Du kannst das auch am oberen Rand des Fensters prüfen.

Suche nach dem Hauptverzeichnis deiner Website auf dem Server
Suche nach dem Hauptverzeichnis deiner Website auf dem Server
Screenshot: trusted.de
Quelle: FileZilla

Suche nun auf deinem PC nach dem HTML-File, das du aus der Search Console heruntergeladen hast und ziehe es in das Hauptverzeichnis deines Website-Ordners auf der Serverseite.

Klicke im Anschluss in der Search Console auf “Bestätigen”. Ist die Nachricht “google-site-verification: google(Name der heruntergeladenen HTML-Datei)” zu sehen, hat es funktioniert.

In der Search Console musst du bei “Inhaberschaft bestätigen” nur noch auf “Bestätigen” klicken und im Anschluss “Zur Property” auswählen.

Wichtig! Die HTML-Datei muss in deinem Verzeichnis liegen bleiben. Löschst du sie, verliert die Search Console die Verbindung zu deiner Website und kann deine Inhaberschaft nicht mehr verifizieren.

Was muss ich bei diesen Schritten beachten?

Je nachdem, für welche Methode du dich entschieden hast, gibt es verschiedene Dinge zu beachten. Hier ein paar der wichtigsten Punkte im Schnelldurchlauf:

Investiere in eine eigene Domain

Was ich dir grundlegend empfehlen würde: Nutze immer eine Custom-Domain.

Hier ist es deutlich einfacher, einen DNS-Eintrag anzulegen. Außerdem gehört die Domain dann auch wirklich dir. Geht zum Beispiel dein Homepage-Baukasten Pleite, verlierst du evtl. auch deine kostenlose Domain aus den Gratis-Tarifen. Eine gekaufte Domain kannst du hingegen umziehen.

Spare dir also den Ärger und investiere in deine eigene, persönliche Domain. Die bekommst du schon ab ca. 1 € im Monat, bzw. 12 € im Jahr. Die kannst du bei deinem Hoster bzw. Baukasten-Anbieter wie Wix, STRATO, IONOS und Co. oft direkt kaufen.

Sichere dir deine eigene Domain, um Probleme mit Gratis-Subdomains zu vermeiden
Sichere dir deine eigene Domain, um Probleme mit Gratis-Subdomains zu vermeiden
Screenshot: trusted.de
Quelle: strato.de

Markiere doppelten Content mit dem Canonical-Tag

Wichtig beim Einsatz der URL-Präfix-Methode: Wenn du deine Seite unter verschiedenen Domains anbietest, zum Beispiel als Desktop- und Mobil-Version, dann markiere eine deiner Adressen als “Canonical”, also als die Ursprungsseite.

Sonst kann es passieren, dass Google beim Crawlen deiner Sites denselben und damit vermeintlich “geklauten” Content auf deinen Pages findet. Das ist schlecht für dein Ranking.

Füge also den Tag auf deinen “Kopien” ein und verweise so auf die Originalseite. Hier der Tag für ein schnelles Copy&Paste. Vergiss aber nicht, deine eigenen Seitendaten einzufügen:

<link rel="canonical" href="http://www.beispielseite.de/URL-Originalpage"/>

Mehr zum Canonical Tag und seiner Verwendung findest du in meinem Ratgeber zu mobilen Websites.

Anbieter-Voraussetzungen zur Anmeldung in der Search Console

Die hier aufgezählten Methoden funktionieren nicht? Dann kann es sein, dass du vom Anbieter aus bestimmte Voraussetzungen erfüllen musst.

Ein Beispiel ist Wix. Hier lässt sich deine Webseite im Backend deiner Verwaltung direkt mit der Google Search Console verbinden. Allerdings nur dann, wenn du die SEO-Checkliste abarbeitest und eine eigene Domain mit der Seite verbindest.

Nutzt du eine kostenlose Subdomain, ist die Verbindung zur Search Console nicht möglich.

Um deine Wix-Seite mit der Search Console zu verbinden, musst du die SEO-Checkliste abschließen
Um deine Wix-Seite mit der Search Console zu verbinden, musst du die SEO-Checkliste abschließen
Screenshot: trusted.de
Quelle: wix.com

Wirf bei Problemen also einen kritischen Blick in die FAQ oder die Online-Dokumentation deines Anbieters.

Warum mache ich das eigentlich?

All diese Arbeitsschritte dienen dazu, deine Website bei Google anmelden zu können; und zwar manuell.

Dafür musst du die Inhaberschaft der Domain bestätigen. Google gibt hier vor, dass nur Inhaber:innen der jeweiligen Domain berechtigt sind, ihre Website bei Google anzumelden und die Daten ihrer Website auszulesen. Es handelt sich hier also quasi um einen Missbrauchsschutz.

Im nächsten Schritt zeigen wir Google, was alles zu unserer Website gehört und was wir gerne im Google Index eintragen lassen möchten. Das machen wir mit einer Sitemap.

3. Sitemap erstellen und einpflegen

Eine Sitemap ist ein sehr praktisches Tool. Du kannst dir das wie ein Verzeichnis aller Seiten vorstellen, das zu deiner Website gehört und Google zeigt, wie sie aufgebaut ist.

Die ist wichtig, damit die Crawler nicht willkürlich irgendwelche Teile deiner Page erfassen und alles zu deiner Website bei Google gefunden wird.

Schritt-für-Schritt-Anleitung

Wie du deine Sitemap erstellst, ist stark davon abhängig, wie du deine Website gebaut hast. So benutzt du für eine Website aus dem Baukasten eine andere Methode, als zum Beispiel für deine WordPress-Seite.

In diesem Tutorial gebe ich dir zwei Beispiele vor. So kannst du dir im besten Fall ableiten, wie du mit deiner spezifischen Page an eine Sitemap kommst.

Eine Sitemap vom Anbieter erstellen lassen

In manchen Fällen ist es möglich, deine Sitemap direkt im Homepage-Baukasten erstellen zu lassen. Ich bleibe mal bei meinem Beispiel Wix.

Wix erstellt die Sitemap automatisch für dich. Du kannst diese dann manuell einreichen
Wix erstellt die Sitemap automatisch für dich. Du kannst diese dann manuell einreichen
Screenshot: trusted.de
Quelle: wix.com

Hier musst du manuell nicht viel machen. Du öffnest die Google Search Console, wählst deine verbundene Website aus und wählst den Punkt “Sitemaps”.

Unter “Neue Sitemap hinzufügen” hinterlegt du einfach die URL-Endung (auch URL-Slug), die eingereicht werden soll. Wenn die ganze Website erfasst werden soll, ist der Slug hinter dem letzten Querstrich “/sitemap.xml”, also zum Beispiel “https://MeineSeite.de/sitemap.xml”.

Tipp: Sollen bestimmte Teile der Website in den Suchergebnissen nicht auftauchen, dann kannst du in den Seiteneinstellungen die Indexierung unterdrücken.

Schließe einzelne Seiten bei Bedarf von der Indexierung aus
Schließe einzelne Seiten bei Bedarf von der Indexierung aus
Screenshot: trusted.de
Quelle: wix.com

Eine Sitemap mit per Plugin erstellen

Du hast deine Seite mit einem CMS erstellt? Dann hilft dir eventuell ein passendes Plugin weiter.

Ich wähle hier mal als Beispiel wegen seiner Beliebtheit WordPress. Mögliche Kandidaten zur Erstellung deiner Sitemap sind hier YoastSEO oder Rank Math. Der bekanntere Vertreter ist Yoast; den nutze ich auch:

Installiere das Plugin und scrolle im Abschnitt “Einstellungen” nach unten. Wähle dann “XML-Sitemap” aus. Das Icon dafür sieht folgendermaßen aus:

YoastSEO kommt mit einer integrierten Funktion für XML-Maps
YoastSEO kommt mit einer integrierten Funktion für XML-Maps
Screenshot: trusted.de
Quelle: YoastSEO

Wenn du dir die XML Sitemap anzeigen lässt, sieht das in etwa so aus:

So sieht deine Sitemap aus
So sieht deine Sitemap aus
Screenshot: trusted.de
Quelle: YoastSEO

Du siehst hier aufgelistet die jeweiligen XML-Dateien, die jeweils die Sitemaps für die Beiträge, Seiten, Kategorieseiten und Autorenseiten beinhalten.

Ich empfehle dir nur die Beiträge und Seiten zu übernehmen, außer es ist auf den anderen Seiten viel relevanter Content zu finden.

Um Autoren- und Kategorieseiten auszuschließen, wechselst du im WP-Backend im YoastSEO-Plugin zu Einstellungen, dann Kategorien und deaktivierst die Option “Zeige Kategorien in Suchergebnissen”. Speichere anschließend deine Änderung weiter unten auf der Page ab.

Schließe irrelevante Elemente wie die Kategorieseiten von der Sitemap aus
Schließe irrelevante Elemente wie die Kategorieseiten von der Sitemap aus
Screenshot: trusted.de
Quelle: YoastSEO

Auch die Indexierung von Schlagwörtern und Autorenarchiven kann so in den entsprechenden Menüpunkten entfernt werden.

Tipp: Die Option für die Autorenarchive finden sich in den erweiterten Einstellungen der Yoast-Seitenleiste.

Wenn du nach den Anpassungen zurück in die Website-Optionen und zur XML-Sitemap wechselst, siehst du, was jetzt noch in der Sitemap vorhanden ist.

Kopiere den Link in der Adresszeile, die dir in der XML-Übersicht angegeben wird und wechsle in deine Search Console. Wähle die passende Website aus und navigiere zum Punkt “Sitemaps”.

Kopiere dort die Sitemap-URL hinein. Klicke im Anschluss auf “Senden”.

Kopiere die XML-Adresse aus der Browserzeile deiner Übersicht und füge sie in die Console ein
Kopiere die XML-Adresse aus der Browserzeile deiner Übersicht und füge sie in die Console ein
Screenshot: trusted.de
Quelle: google.com

Der Vorteil: Google ruft die Sitemap nun in regelmäßigen Abständen ab und erfasst so präzise alle (neue) Inhalte deiner Website.

Kommt die Fehlermeldung “konnte nicht abgerufen werde”, dann einfach einen Moment warten und die Consolen-Seite neu laden. Nach einer Weile sollte der Abruf möglich sein.

Tipp: Je nach Bedarf können oft auch einzelne Seiten in den jeweiligen Seiteneinstellungen von der Indexierung ausgeschlossen werden. Beispielsweise muss niemand nach deiner “Danke für deine Nachricht”-Seite googeln können müssen. Das geht in den Seiteneinstellungen von WordPress.

Was muss ich dabei beachten?

Sei präzise bei der Auswahl der Seiten, die in deine Sitemap sollen. Wenn du explizit Seiten von der Indexierung ausschließen willst, dann überprüfe die Auswahl manuell und gründlich, bevor du die Sitemap in der Console eingespeist.

Aber keine Angst, sollte dir doch eine unerwünschte Seite hineingerutscht sein, dann kannst du deine Präferenzen zur Indexierung auch später noch anpassen.

Warum mache ich das eigentlich?

Die manuelle Eingabe deiner Sitemap bei Google hilft den Google-Crawlern, deine Seite mit allen Unterseiten und Co. zu finden und zu erfassen.

So können sie nämlich gezielt erfassen, statt einfach “drüberzustolpern”; so landen wirklich alle wichtigen Seiten deiner Page im Google-Index.

4. Website bei Google für Indexierung einreichen

So, jetzt geht es in die Vollen! Reichen wir deine Page bei Google für die Indexierung ein.

Du kannst dir einmal den Spaß machen, die Google-Suche öffnen und site:(Hier deine Domain einfügen) suchen.

Wenn du die Meldung bekommst, “Es wurden keine mit deiner Suchanfrage […] übereinstimmenden Dokumente gefunden”, ist deine Page noch nicht in den Google Index aufgenommen worden. Das heißt: Sie kann nicht über die Google-Suche gefunden werden. Das wollen wir jetzt ändern.

Schritt-für-Schritt-Anleitung

1. Als Erstes geht es in die Google Search Console. Navigiere hier zum Punkt “URL-Prüfung” und gib deine Domain ein. Du solltest nun darüber informiert werden, dass deine Seite noch nicht indexiert ist.

Überprüfe, ob deine Seite bereits indexiert ist
Überprüfe, ob deine Seite bereits indexiert ist
Screenshot: trusted.de
Quelle: google.com

2. Dafür gibt es eine einfache Lösung: Klicke auf “Indexierung beantragen”. Das ist bereits die ganze Magie.

Beachte jedoch, dass die Indexierung damit nicht abgeschlossen ist, du hast sie lediglich beantragt. Eine erfolgreiche Indexierung kann in manchen Fällen einige Zeit dauern. Alles, was du in der Zwischenzeit tun kannst, ist zu warten.

Checke hin und wieder mit einem Neuladen der Seite, ob die Indexierung erfolgreich war.

Tipp: Eine mehrfache Einreichung deiner Page führt dich übrigens nicht schneller zum Ziel. Deine Page ist Teil einer Warteschlange, die erst abgearbeitet ist. Hier hilft am Ende also nur die gute alte Geduld.

Was muss ich dabei beachten?

Du siehst: Wenn du deine Website bei Google eintragen willst, brauchst du nicht zwingend Profi-Hilfe. Daher gibt es hier keine gewaltigen Stolpersteine.

Was du allerdings wissen solltest: Wenn du eine tolle neue Unterseite auf deiner Page online gebracht hast und sie möglichst schnell indexieren lassen willst, dann reiche sie einfach einzeln für die Indexierung ein. So wird sie deutlich schneller in den Suchergebnissen erscheinen.

Beispiel: Du hast einen neuen Blog-Beitrag verfasst, von dem du dir viele Klicks versprichst. Die Einreichung dieser einzelnen Seite funktioniert wie bei deiner Domain, nur dass du im URL-Check die Seitenadresse angibst. Also zum Beispiel “https://MeinBlog.de/TollerNeuerBeitrag”.

Warum mache ich das eigentlich?

Was du mit diesem Vorgehen tust, ist, deine Webseite bei Google direkt einzureichen. Nachdem das etwas abstrakt ist, hier eine Metapher:

Stell dir vor, der Google Index ist wie eine gewaltige Bibliothek mit allen erkannten Websites. Findet Google über den Crawler eine ganz neue Website oder neue Inhalte auf einer bestehenden Page, wird das dem Index hinzugefügt. Ab diesem Zeitpunkt sind sie erfasst und werden in die Datenbank von Google übernommen.

Du kannst natürlich darauf warten, dass der Google-Crawler im Laufe der Zeit zufällig deine Seite findet, das ist aber nicht sonderlich effizient. Die Eintragung in die Search Console ist quasi so, als würdest du direkt zu Google gehen und dem Bibliothekar des Index deine Webseite persönlich (und dank Sitemap auch vollständig) in die Hand drücken.

So kannst du sicher sein, dass alle Inhalte deiner Website bei Google gefunden werden.

Funfact: Dieser ganze Prozess, den du hier mit mir durchexerziert hast, ist noch nicht die Indexierung. Du reichst deine Webseite lediglich bei Google zur Indexierung ein. Ob das tatsächlich passiert und wann, ist Sache von Google. Die Indexierung ist also genaugenommen der Prozess, wenn Google beschließt, deine Seite tatsächlich in das Verzeichnis, also den Index, aufzunehmen.

Website bei Google anmelden – Checkliste

Wir empfehlen dir, die Anmeldung in Ruhe und geordnet durchzuführen, damit du den Prozess nicht mehrfach starten musst. Als kleine Hilfe habe ich bzw. die Redaktion dir diese Checkliste zusammengestellt:

  • Google-Konto anlegen
  • Search Console öffnen
  • Neue Property anlegen (Domain oder URL-Präfix)
  • Domaininhaberschaft bestätigen
  • Sitemap der eigenen Website erstellen
  • Sitemap der Website bei Google Search Console einpflegen
  • URL-Suche starten
  • Indexierung der Website bei Google in der Search Console beantragen

Website bei Bing/Yahoo und Co. anmelden

Obwohl Google den größten Marktanteil unter den Suchmaschinen für sich beansprucht, kann eine Indexierung in anderen Suchmaschinen genauso sinnvoll sein.

Denn weltweit kamen Bing, Yahoo und Yandex im Jahr 2023 zusammen immerhin auf fast 15 % Marktanteil. Und Kleinvieh macht ja bekannterweise auch Mist.

Nutze also den Vorteil und lass dich über Suchmaschinen finden, die deine Konkurrenz in diesem Fall vielleicht nicht so stark im Blick hat.

Die Anmeldung läuft gleich, nur über andere Konten

Im Grunde läuft die Registrierung überall gleich ab, wie bei Google.

Zunächst muss eine URL angemeldet werden. Im Anschluss musst du die Inhaberschaft der Domain nachweisen. Und dann fütterst du die jeweiligen Tools mit der passenden Sitemap, bevor du die Indexierung beantragst.

Der größte Unterschied besteht darin, welche Konten und Tools verwendet werden.

Für Bing/Yahoo (Yahoo ist schon lange Teil der Bing-Suche) nutzt du beispielsweise ein Microsoft-Konto und das Tool Bing Webmaster.

Bonus: Unternehmensprofil bei Google einrichten

So, und damit ist deine Website bei Google für die Indexierung eingereicht!

Aber weil wir ja findige Webmaster sind, hören wir hier noch nicht auf und sorgen zusätzlich dafür, deinen Betrieb lokal in deiner Region bekannt zu machen.

Und das geht mit einem weiteren magischen (und kostenlosen) Tool von Google: die Google Unternehmensprofile. Diese sind für Unternehmen mit Ladengeschäft vor Ort, Online-Shops und Dienstleistungsunternehmen mit einem bestimmten Einzugsgebiet gedacht.

Info: Wenn du schon länger als Webmaster unterwegs bist, dann kennst du das Ganze eventuell noch unter dem Begriff “Google MyBusiness”. Die Funktion wurde allerdings im November 2021 zu den “Unternehmensprofile” (bzw. Business-Profile) umbenannt.

Falls du nicht genau weißt, was das ist: Du findest diese Profile zum Beispiel in den Suchergebnissen oder an der Seite deines Bildschirms, wenn du bei Google oder Google Maps nach bestimmten Betrieben suchst.

Richte neben der Indexierung deiner Website bei Google ein Unternehmensprofil ein
Richte neben der Indexierung deiner Website bei Google ein Unternehmensprofil ein
Screenshot: trusted.de
Quelle: google.com

Schritt-für-Schritt-Anleitung

Normalerweise würdest du mit dem Anlegen eines Google-Kontos starten, das haben wir ja aber bereits erledigt. Logge dich in dein Unternehmenskonto ein.

Navigiere zur Anmeldung für dein Unternehmensprofil und klicke dort auf “anmelden”. Achte darauf, dass oben rechts das passende Konto auftaucht. Sonst wird dein Profil für den falschen Account erstellt.

1. Schritt: Deine Unternehmensdaten eingeben

Du landest im Anschluss in der Eingabemaske für deinen Unternehmensnamen. Fülle ihn aus und klicke auf “Weiter”.

Es kann sein, dass dir ein Dialogfeld angezeigt wird mit der Meldung “(Unternehmensname) Unternehmen mit diesem Namen erstellen”. Klicke das Feld an und fahre dann mit “Weiter” fort.

Starte die Anmeldung für dein Unternehmensprofil
Starte die Anmeldung für dein Unternehmensprofil
Screenshot: trusted.de
Quelle: google.com

Im nächsten Step wählst du aus, welcher Unternehmenstyp deine Firma ist. Du hast die Wahl aus Onlinehändler, Lokales Geschäft und Dienstleistungsunternehmen.

Wähle hier die passende Kategorie für dein Unternehmen aus.

Beispiel: Für mein Restaurant ist die Wahl schnell getroffen: Kund:innen können das Trustino vor Ort aufsuchen. Also gilt für mich “Lokales Geschäft”.

Wähle die Art deines Unternehmens aus
Wähle die Art deines Unternehmens aus
Screenshot: trusted.de
Quelle: google.com

Weiter geht es mit der Unternehmenskategorie. Suche hier einfach nach einer passenden Kategorie. Ist dein Unternehmen sehr “nischig”, dann suche nach einer Kategorie, die deiner zumindest nahekommt.

Du kannst diese später noch anpassen und mit weiteren Kategorien ergänzen.

Beispiel: Für das Trustino habe ich Glück! Die Kategorie “Italienisches Restaurant” ist bereits in der Auswahl mit dabei.

Ordne deinem Unternehmen eine passende Kategorie zu
Ordne deinem Unternehmen eine passende Kategorie zu
Screenshot: trusted.de
Quelle: google.com

Damit deine Kund:innen auch wissen, wo sie dich im Zweifel finden, musst du eine Unternehmensadresse angeben.

Falls du im Gegensatz zum “Trustino” keinen Laden hast, dann gehört hier deine Geschäftsanschrift hin. Also die Adresse, die du auch im Impressum angeben würdest.

Im Einzelfall ergibt es hier natürlich Sinn, die Adresse der jeweiligen Zweigstelle anzugeben, solltest du mehrere Niederlassungen haben.

Hinterlege eine Adresse für dein Unternehmen
Hinterlege eine Adresse für dein Unternehmen
Screenshot: trusted.de
Quelle: google.com

Google hat bereits ein Profil gefunden, dass zu deiner Firma gehören könnte? Dann kann es sein, dass dein Geschäft im nächsten Schritt als Vorschlag auftaucht. Hier hast du die Möglichkeit, deine bisherigen Angaben mit dem bereits erkannten Profil zu verbinden.

Ansonsten wählst du einfach die Option “Keins davon”.

Beispiel: Das Trustino ist ein brandneuer Laden. Daher kann ich hier auch keinen vorgefertigten Eintrag finden, der zu meinem Restaurant gehört.

Es gibt schon ein Profil? Dann wähle es hier aus, um Dopplungen zu vermeiden
Es gibt schon ein Profil? Dann wähle es hier aus, um Dopplungen zu vermeiden
Screenshot: trusted.de
Quelle: google.com

Um optimal für deine Kund:innen erreichbar zu sein, solltest du eine Kontaktmöglichkeit hinterlegen. Das geht im Unternehmensprofil mit einer entsprechenden Telefonnummer.

Außerdem hast du hier die praktische Möglichkeit, gleich einen Link zu deiner Unternehmenswebsite zu hinterlegen.

Weiter geht es mit den Kontaktmöglichkeiten in deinem Profil
Weiter geht es mit den Kontaktmöglichkeiten in deinem Profil
Screenshot: trusted.de
Quelle: google.com

2. Schritt: Gib deine Präferenzen zu Google-Projekten an

Im nächsten Screen hast du die Option, zwei Checkboxen zu wählen. Das sind zum einen Tipps zur Verbesserung deines Profils und Einladungen zu Umfragen sowie Pilotprojekten von Google.

Hier gibt es kein richtig oder falsch; wähle einfach die Optionen aus, die deinen Vorlieben entsprechen.

3. Schritt: Dein Unternehmen bestätigen

Damit nicht einfach jeder ein Unternehmen anmeldet, musst du deine Firma auch als solche bestätigen. In meinem Fall ist hier alleinig die Methode “Geschäftsvideo” verfügbar, es können bei dir aber verschiedene Bestätigungsmethoden auftauchen.

Welche das sind, hängt von deiner Unternehmenskategorie, deinen öffentlichen Informationen, deiner Region, den Supportzeiten und der Anzahl der Bestätigungsanträge ab, die Google verarbeiten muss.

Verfügbare Methoden zur Bestätigung sind:

  • Telefon
  • SMS
  • E-Mail
  • Video

Es kann dabei durchaus passieren, dass Google die Bestätigung über mehrere Methoden einfordert.

Wie erstelle ich das Geschäftsvideo?

Google stellt hier einige Regeln auf. So musst du etwa eine ununterbrochene Aufnahme ohne Bearbeitung abliefern. Dabei dürfen keine vertraulichen Daten wie z. B. Kontonummern oder andere Personen gezeigt werden. Es sollen offizielle Beschilderungen wie Straßenschilder zu sehen sein, die den Standort nachweisen. Auch musst du beweisen, dass dein Unternehmen existiert (z. B. über die Beschilderung) und du Teil des Unternehmens bist. Alle Regelungen findest du in den Bestimmungen von Google.

Wenn du zunächst dein Konto fertig erstellen willst, kannst du auch die Option “Später bestätigen” nutzen. Du erhältst dann eine E-Mail, die dir erlaubt, die Bestätigung später nachzuholen.

Bestätige, dass du tatsächlich ein Unternehmen führst
Bestätige, dass du tatsächlich ein Unternehmen führst
Screenshot: trusted.de
Quelle: google.com

4. Schritt: Deine Öffnungszeiten eingeben

Es wäre natürlich schade, wenn deine Kundschaft vor verschlossenen Türen steht, wenn sie zu deinem Laden kommen. Gib also in deinem Profil deine Öffnungs- bzw. Servicezeiten ein.

Gib deine Öffnungszeiten an, damit Kund:innen dich auch zur richtigen Zeit “erwischen”
Gib deine Öffnungszeiten an, damit Kund:innen dich auch zur richtigen Zeit “erwischen”
Screenshot: trusted.de
Quelle: google.com

5. Schritt: Die Nachrichtenfunktion (de)aktivieren

Wenn du für deine Kundschaft besonders einfach zu erreichen sein willst, dann füge die Nachrichtenfunktion zu deinem Konto hinzu.

Über dieses Feature ist es deinen Kund:innen möglich, Nachrichten per Live-Chat komplett kostenlos an dich zu versenden.

Beispiel: Das Trustino ist noch im Aufbau und kann den Chat daher gerade nicht besetzen. Aber vielleicht wird die Funktion später noch einmal nützlich.

6. Schritt: Deine Service-Optionen definieren

Nachdem das Trustino ein Restaurant ist, werden hier bereits spezifische Vorschläge gemacht. Sie werden sich also vermutlich stark von deinen Vorschlägen unterscheiden.

Wähle hier einfach deine Angebote aus und bestätige sie mit einem Klick.

Definiere, welche Services du anbietest
Definiere, welche Services du anbietest
Screenshot: trusted.de
Quelle: google.com

7. Schritt: Deinem Unternehmen eine Beschreibung hinzufügen

Damit deine User auch wissen, was du machst und wofür du stehst, bietet dir Google eine Unternehmensbeschreibung an.

Fülle diese mit kurzen und treffenden Informationen zu deinem Unternehmen.

Statte dein Unternehmen mit einer Beschreibung aus
Statte dein Unternehmen mit einer Beschreibung aus
Screenshot: trusted.de
Quelle: google.com

Optional: Dein Profil mit Bildern ausstatten

Ob wir uns in ein Restaurant setzen, zu einem bestimmten Handwerker fahren oder eine spezifische Sportanlage nutzen wollen, ist teilweise von den Bildern abhängig, die wir dazu im Netz sehen.

Mache deinen Kund:innen die Entscheidung also einfach und rücke dein Unternehmen mit ansprechenden Bildern in das richtige Licht.

Tipp: Verwende unbedingt eigene und professionelle Bilder. Nutzt du fremde Stock-Fotos, provozierst du enttäuschte Kund:innen, die sich veralbert vorkommen. Das kostet dich Vertrauen und im schlimmsten Fall bares Geld.

Zeige mit Fotos deinen Betrieb von der besten Seite
Zeige mit Fotos deinen Betrieb von der besten Seite
Screenshot: trusted.de
Quelle: google.com

Was muss ich dabei beachten?

Damit steht dein Profil!

Wenn du es bis hierhin geschafft hast, kannst du dich jetzt noch für einen Gutschein für Google Ads im Wert von 400 € entscheiden und bei Bedarf einen Google Workspace aufsetzen. Das sind aber optionale Angebote.

Je nachdem, ob du dein Profil schon bestätigt hast, sollte dein Google-Eintrag etwa so aussehen:

Dein Profil ist nun (fast) online!
Dein Profil ist nun (fast) online!
Screenshot: trusted.de
Quelle: google.com

Die Bestätigung deines Unternehmens wird oft manuell vorgenommen. Es kann also durchaus sein, dass die Bestätigung mehrere Wochen in Anspruch nimmt. Habe hier ein wenig Geduld.

Warum mache ich das eigentlich?

Die kurze Antwort ist: Sichtbarkeit!

Die Anmeldung deines Unternehmens hilft dir, prominent in den Suchergebnissen zu erscheinen. Außerdem wird dein Unternehmen auf Google Maps angezeigt.

Das gilt vor allem bei Suchanfragen von Kund:innen aus deiner Region. Heißt, Betriebe im Umfeld einer Google Suche haben hohe Chancen, dass sie bei Google gefunden werden und direkt Kundschaft erhalten.

Website bei Google anmelden – FAQ

Warum muss ich meine Website bei Google anmelden?

Du “musst” nicht. Es ist aber unglaublich sinnvoll! Sobald deine Website irgendwo erwähnt wirkt (z. B. in Branchenverzeichnissen) crawlt Google die Domain selbst. Dabei ist der Crawler aber nicht zwingend genau und du musst eventuell lange bis zur Indexierung warten. Dich selbst darum zu kümmern, stellt sicher, dass deine Seite komplett und zügig für die Indexierung eingereicht wird.

Muss ich jede neue Page auf meiner Website bei Google manuell anmelden?

Wenn du das im Sinne von “eine komplett neue Domain” meinst, dann ja. Hier empfiehlt es sich, per Hand die Website bei Google anzumelden. Wenn es um Unterseiten einer bestehenden Page geht, dann muss das nicht sein. Unterstütze den Crawler, indem du deine Sitemap hinterlegt. Der Crawler überprüft diese in regelmäßigen Abständen und nimmt so neue Inhalte auf.

Welche Vorteile hat eine Anmeldung meiner Website bei Google?

Ganz grundlegend steigerst du so deine Sichtbarkeit deiner Website bei Google bzw. genauer gesagt in der Suchmaschine. Das bringt dir mehr Reichweite und damit auch mehr Kundschaft. Die manuelle Einreichung hilft dir zudem dabei, deine Seite schneller und in ihrem vollen Umfang von Google indexieren zu lassen.

Änderungshistorie

26.04.2024
Website bei Google anmelden - Ratgeber

trusted hat den großen Ratgeber zur Anmeldung deiner Seite bei Google erstellt. Unsere Redakteurin Julia zeigt dir hier alles, was du zum Thema wissen musst! Du hast Fragen oder hast Fehler oder Missverständnisse entdeckt? Dann melde dich doch direkt bei uns unter [email protected]!

Julia Warnstaedt
trusted-Expertin für Website & E-Commerce
Julia Warnstaedt
trusted-Expertin für Website & E-Commerce

Julia ist Redakteurin bei trusted. Als Expertin für Websites und E-Commerce kennt sie sich auch mit SEO und der Vermarktung von Websites aus. Wie eine Anmeldung deiner Website bei Google dir weiterhilft und wie du die Anmeldung durchführst, erfährst du hier.

Babbel Bewertungen

4.5
918.106 Bewertungen
davon sind
918.006 Bewertungen
aus 3 anderen Quellen

Bewertungsquellen

203.579 Kunden bewerten auf iTunes durchschnittlich mit 4.6 von 5 Punkten (Stand: 07.03.2022)
203.579 Kunden bewerten auf iTunes durchschnittlich mit 4.6 von 5 Punkten (Stand: 07.03.2022)
203.579 Kunden bewerten auf iTunes durchschnittlich mit 4.6 von 5 Punkten (Stand: 07.03.2022)
trusted